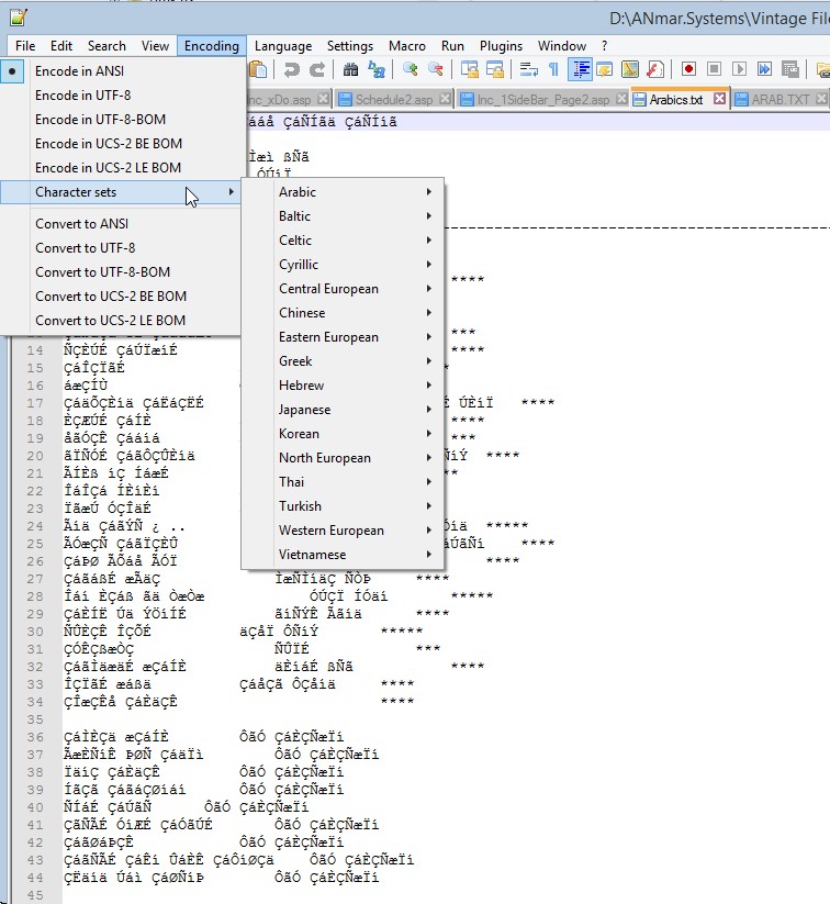
Solution to restore ASCII Arabic text files.
Sometimes I noticed when system changed, or computer technology, I have my ASCII plain text files in Arabic broken, or changed to unreadable text.
This is the solution on how to restore them back.
Access is limited.
Login here using your Linkedin account. to see or download code.
No registration, not another password to remember, login using your Linkedin account and have access to all public codes in Mydev.net
Linkedin LoginViews 2,711
Downloads 993
CodeID
DB ID

ANmarAmdeen
781
Revisions
v3.0
Friday
January
1
2021
Codes Required 0

Similar codes

Recent 4 by ANmarAmdeen 4

Random Codes 4
